See the latest stable version instead.
Getting Started
In this tutorial, you will build and run a small Fusion setup locally.
By the end, you will have:
- A Products subgraph on
http://localhost:5001/graphql - A Reviews subgraph on
http://localhost:5002/graphql - A Fusion gateway on
http://localhost:5000/graphql - One composed API that clients query through the gateway
If you want the broader conceptual background first, read Overview.
What Is Fusion and Why Use It?
Hot Chocolate Fusion lets you split a GraphQL API across multiple independent services, called subgraphs, and present them to clients as a single, unified schema (called a composite schema in the spec). Each subgraph contributes types and fields to the overall API, runs in its own process, and can be developed, deployed, and scaled independently.
A gateway sits in front of all your subgraphs, receives client queries, routes each part of the query to the subgraphs that own the requested fields, and combines the results. From the client's perspective, they are querying a single GraphQL endpoint with one schema. The gateway handles everything transparently.
Instead of building one monolithic GraphQL server that knows about every domain in your system, you let each team own and ship their own GraphQL service. Fusion handles the hard part by composing those services into a single schema that clients query without knowing (or caring) how many services are behind it.
When should you use Fusion? Fusion becomes valuable when your API spans multiple domains (products, reviews, accounts, shipping), when different teams own different parts of the API, or when you need to deploy and scale parts of your API independently. If you find yourself wanting to break a growing monolith into smaller, team-owned services without forcing clients to stitch together calls to multiple endpoints, Fusion is the tool for the job.
Thinking in Composite Schemas
When you first encounter distributed GraphQL, there is a natural assumption about how subgraphs interact that turns out to be wrong. Getting the right mental model now will save you from the most common design mistakes.
One GraphQL Schema, Many Contributors
In Fusion, all subgraphs contribute to one shared GraphQL schema. There is no "Products Schema" and "Reviews Schema" that exist as separate GraphQL schemas. There is one graph that describes your entire domain, and different subgraphs are responsible for different parts of it.
This means a single type can have fields contributed by multiple subgraphs. For example, the Product type might get its name and price fields from the Products subgraph, its reviews field from the Reviews subgraph, and its deliveryEstimate field from the Shipping subgraph. From the client's perspective, Product is one type with all those fields. The gateway figures out where each field lives and fetches it from the right place.
Subgraphs Don't Call Each Other
When you split an API across multiple services, it is tempting to think each subgraph needs to call other subgraphs directly. Consider two subgraphs: one that manages Tenants, and one that manages Users. A User belongs to a Tenant.
You might assume this is how it works:
"My Users subgraph stores a
tenantIdon each User. To resolve the full Tenant object, I need my Users subgraph to call the Tenants subgraph and fetch it."
This seems reasonable, but it creates a problem: your subgraphs become coupled. The Users subgraph has to know where the Tenants subgraph lives, how to call it, and how to handle failures. As you add more subgraphs, these cross-service dependencies multiply.
How Fusion actually works:
"My Users subgraph knows that each User has a
tenantId, and I declare thatuser.tenantreturns aTenantidentified by that ID. I don't need to know how or where the Tenant gets resolved, because the gateway handles that."
In Fusion, your subgraph never calls another subgraph. Instead, it says: "this field returns a Tenant with this ID" and trusts the gateway to figure out the rest. The gateway knows which subgraph can resolve a Tenant by ID, using a lookup, which is a query field that resolves an entity by its key. The Tenants subgraph provides this lookup resolver, and the gateway calls it when it needs to turn a tenant ID into a full Tenant object. The Users subgraph never talks to the Tenants subgraph directly. The gateway handles all coordination.
Why This Matters
This design has practical consequences:
- Subgraphs stay independent. The Users subgraph does not import anything from the Tenants subgraph. It just knows that
Tenantis an entity with anidfield. - Adding new subgraphs is safe. If a new Billing subgraph wants to contribute a
billingPlanfield to theTenanttype, it can do so without modifying the Tenants or Users subgraphs. - The gateway is the coordinator. Cross-subgraph data fetching is the gateway's job, not yours. Your subgraph only needs to know how to resolve the fields it owns and how to look up its own entities by key. When you build your subgraphs in the following sections, keep this model in mind: each subgraph contributes to one API, declares its entities and lookups, and trusts the gateway to wire everything together.
Key Concepts
Before diving into code, here are the core terms you will encounter throughout this guide. Each builds on the mental model from the previous section.
Subgraph: An independent GraphQL service that contributes types and fields to the overall API. Each subgraph runs in its own process, owns its own data, and defines resolvers for the fields it contributes. In Hot Chocolate, a subgraph is a standard Hot Chocolate server with a few additional attributes that tell Fusion how its types fit into the larger API.
Source Schema: The GraphQL schema exposed by a single subgraph. When you export a subgraph's schema (as a .graphqls file), that exported schema is the source schema. Fusion's composition engine reads source schemas from all your subgraphs and merges them into the composite schema.
Composite Schema: The unified, client-facing GraphQL schema produced by merging all source schemas. All types and fields from every subgraph appear in the composite schema, and clients can query across subgraph boundaries in a single request as if they were querying a single monolithic GraphQL server. They never interact with individual subgraphs directly.
Gateway: The service that sits between clients and subgraphs. It exposes the composite schema, receives client queries, analyzes each query, routes parts of it to the appropriate subgraphs, and combines the results into a single response. In Hot Chocolate, you create a gateway by calling AddGraphQLGateway() in a standard ASP.NET Core project.
Query Planning: The process the gateway uses to build an optimized execution plan for a client query across multiple subgraphs. When a query touches fields from different subgraphs, the gateway analyzes the query, determines which subgraphs own which fields, and creates a plan that fetches data in the right order.
Entity: A type with a stable key that can be referenced across subgraphs. Entity keys (such as id or sku) uniquely identify each instance and are used for cross-subgraph references and resolution.
Lookup: A query field the gateway uses to enrich an already-referenced entity with additional fields from another subgraph.
type Query { productById(id: ID!): Product @lookup}
- An internal lookup (marked with the
@internaldirective) is excluded from the composite schema, cannot be called by clients, and is used only by the gateway for cross-subgraph entity resolution.
type Query { productById(id: ID!): Product @internal @lookup}
Shareable: A contract for fields that are defined in multiple subgraphs. By default, each non-key field must be defined by exactly one subgraph. If the same field appears in multiple subgraphs, composition fails until every definition is explicitly marked with the @sharable directive. This asserts that all definitions have the same semantics, and it allows the query planner to fetch the field from any subgraph subgraph providing this field.
type User { name: String @sharable}
Prerequisites
To follow this tutorial, you need the following installed on your machine.
.NET SDK
Install the .NET 10 SDK or later. Verify your installation:
dotnet --version
You should see 10.0.100 or higher.
Nitro CLI
The Nitro CLI is a .NET tool that handles schema composition. Install it globally:
dotnet tool install -g ChilliCream.Nitro.CommandLine --version "16.0.0-p.11.36"
Verify the installation:
nitro version
Hot Chocolate Templates
Install the Hot Chocolate templates at the same preview version used in this guide:
dotnet new install [email protected]
Create Your First Subgraph (Products)
Time to write code. You will create a Products subgraph that exposes a few products through a GraphQL API. This subgraph will later become part of your composed API.
Project Setup
Create a new GraphQL server project from the template:
mkdir fusion-getting-startedcd fusion-getting-started
dotnet new graphql -n Products
The template creates sample files in Products/Types (Author.cs, Book.cs, Query.cs). Delete those files before continuing so your schema only contains the tutorial types.
Your Products/Products.csproj should now look like this:
<Project Sdk="Microsoft.NET.Sdk.Web">
<PropertyGroup> <TargetFramework>net10.0</TargetFramework> <Nullable>enable</Nullable> <ImplicitUsings>enable</ImplicitUsings> <LangVersion>preview</LangVersion> </PropertyGroup>
<ItemGroup Condition="'$(ImplicitUsings)' == 'enable'"> <Using Include="Products" /> </ItemGroup>
<ItemGroup> <PackageReference Include="HotChocolate.AspNetCore" Version="16.0.0-p.11.36" /> <PackageReference Include="HotChocolate.AspNetCore.CommandLine" Version="16.0.0-p.11.36" /> <PackageReference Include="HotChocolate.Types.Analyzers" Version="16.0.0-p.11.36"> <IncludeAssets>runtime; build; native; contentfiles; analyzers; buildtransitive</IncludeAssets> <PrivateAssets>all</PrivateAssets> </PackageReference> </ItemGroup>
</Project>
Configure the Port
The dotnet new graphql template already defines a default port in launchSettings.json. For this tutorial, change it so the Products subgraph runs on port 5001. Edit Products/Properties/launchSettings.json and set launchUrl and applicationUrl under the http profile to:
"launchUrl": "http://localhost:5001/graphql","applicationUrl": "http://localhost:5001"
This ensures the subgraph runs on port 5001, which matches what we will configure for composition later.
Define the Product Type
Create a file called Product.cs in the Products project:
namespace Products;
public class Product{ public int Id { get; set; }
public required string Name { get; set; }
public double Price { get; set; }}
This is a plain C# class with nothing GraphQL-specific yet.
Add In-Memory Data
Create a file called ProductRepository.cs:
namespace Products;
public static class ProductRepository{ private static readonly List<Product> Products = [ new Product { Id = 1, Name = "Table", Price = 899.99 }, new Product { Id = 2, Name = "Couch", Price = 1299.50 }, new Product { Id = 3, Name = "Chair", Price = 54.00 }, ];
public static Product? GetById(int id) => Products.FirstOrDefault(p => p.Id == id);
public static List<Product> GetAll() => Products;}
In production, use DataLoader or batch resolvers in your subgraphs to batch backend lookups and reduce N+1 query patterns. This is especially important for entity lookups across subgraphs. See the Fusion demo project for a more complete example.
Expose Products Through GraphQL
Create a file called ProductQueries.cs. This class defines the Query root fields for the Products subgraph:
namespace Products;
[QueryType]public static partial class ProductQueries{ [Lookup] public static Product? GetProductById(int id) => ProductRepository.GetById(id);
public static List<Product> GetProducts() => ProductRepository.GetAll();}
Two attributes to notice:
[QueryType]tells Hot Chocolate that this class contributes fields to theQueryroot type. The source generator (fromHotChocolate.Types.Analyzers) automatically registers these fields.[Lookup]marksGetProductByIdas a lookup resolver. This is how the gateway resolves aProductwhen another subgraph references it. Without this attribute, the gateway would have no way to fetch a Product by its ID from this subgraph. Because this lookup is public, it also appears in the composite schema as a query field clients can call directly. Lookups must return nullable entity types (Product?) so unresolved keys can returnnulland avoid cascading failures when one or more subgraphs cannot provide requested fields for an entity.
Configure the Server
Set Program.cs to:
var builder = WebApplication.CreateBuilder(args);
builder .AddGraphQL("Products") .AddTypes();
var app = builder.Build();
app.MapGraphQL();app.RunWithGraphQLCommands(args);
This is a minimal Hot Chocolate server. AddGraphQL("Products") sets the subgraph name used during schema export. AddTypes() registers all discovered types, including ProductQueries and Product. RunWithGraphQLCommands(args) enables CLI commands, including schema export.
Test the Subgraph
Run the Products subgraph:
cd Productsdotnet run
Open your browser to http://localhost:5001/graphql/ to access the Nitro GraphQL IDE. Try this query:
query { products { id name price }}
You should see:
{ "data": { "products": [ { "id": 1, "name": "Table", "price": 899.99 }, { "id": 2, "name": "Couch", "price": 1299.5 }, { "id": 3, "name": "Chair", "price": 54 } ] }}
Also test the lookup resolver, which the gateway will use later:
query { productById(id: 1) { id name price }}
Stop the server with Ctrl+C before continuing.
Export the Schema
The gateway needs each subgraph's source schema for composition. Hot Chocolate can export source schema files automatically. From the fusion-getting-started directory, run:
dotnet run --project ./Products -- schema export
This generates two files in the Products project directory:
schema.graphqls: The Products subgraph's source schema, describing its types and fields.schema-settings.json: A companion file that tells Fusion the subgraph's name and runtime URL and other subgraph options.
Because Program.cs uses AddGraphQL("Products"), Products/schema-settings.json already contains "name": "Products". The generated transport URL still defaults to http://localhost:5000/graphql, so update it to match port 5001:
{ "name": "Products", "transports": { "http": { "url": "http://localhost:5001/graphql" } }}
The name field identifies this subgraph within the composite schema and must be unique. The url is where the gateway sends requests to this subgraph at runtime.
What You Built
Your Products subgraph now:
- Exposes a
productsquery that returns all products - Provides a
productByIdlookup that the gateway will use to resolve Product references from other subgraphs - Has an exported schema file (
schema.graphqls) describing its types - Has a settings file (
schema-settings.json) telling Fusion where to reach it at runtime
In the next section, you will create a second subgraph (Reviews) that references Products. This is where the power of Fusion starts to show.
Create a Second Subgraph (Reviews)
Now you will create a Reviews subgraph that adds review data to the API. The key part is that the Reviews subgraph will add a reviews field to the Product type that lives in the Products subgraph. This is Fusion's core capability: multiple subgraphs contributing fields to the same type.
Project Setup
From the fusion-getting-started directory:
dotnet new graphql -n Reviews
The template also creates sample files in Reviews/Types (Author.cs, Book.cs, Query.cs). Delete those files before continuing.
Configure the Port
The dotnet new graphql template already defines a default port in launchSettings.json. For this tutorial, change it so the Reviews subgraph runs on port 5002. Edit Reviews/Properties/launchSettings.json and set launchUrl and applicationUrl under the http profile to:
"launchUrl": "http://localhost:5002/graphql","applicationUrl": "http://localhost:5002"
The Reviews subgraph runs on port 5002, while the Products subgraph runs on 5001.
Define the Review Type
Create Review.cs in the Reviews project:
namespace Reviews;
public class Review{ public int Id { get; set; }
public required string Body { get; set; }
public int Stars { get; set; }
public int ProductId { get; set; }}
Each review has a ProductId that references a product from the Products subgraph.
Add In-Memory Data
Create ReviewRepository.cs:
namespace Reviews;
public static class ReviewRepository{ private static readonly List<Review> Reviews = [ new Review { Id = 1, Body = "Sturdy and well-built.", Stars = 5, ProductId = 1 }, new Review { Id = 2, Body = "A bit wobbly.", Stars = 3, ProductId = 1 }, new Review { Id = 3, Body = "Very comfortable!", Stars = 5, ProductId = 2 }, new Review { Id = 4, Body = "Good value for the price.", Stars = 4, ProductId = 3 }, ];
public static Review? GetById(int id) => Reviews.FirstOrDefault(r => r.Id == id);
public static List<Review> GetByProductId(int productId) => Reviews.Where(r => r.ProductId == productId).ToList();
public static List<Review> GetAll() => Reviews;}
Notice that reviews reference products by ProductId. Reviews 1 and 2 belong to Product 1 (Table), Review 3 belongs to Product 2 (Couch), and Review 4 belongs to Product 3 (Chair).
Define the Product Stub
This is the most important file in this section. Create Product.cs:
namespace Reviews;
public sealed record Product(int Id){ public List<Review> GetReviews() => ReviewRepository.GetByProductId(Id);}
This is not a duplicate of the Product type from the Products subgraph. It is an entity stub, a lightweight declaration that says: "I know Product exists in the API, identified by Id, and I want to add a reviews field to it."
The Reviews subgraph does not define name, price, or any other Product fields. It only contributes the reviews field. When the gateway composes the API, it merges this stub with the full Product type from the Products subgraph. Clients see one Product type with:
id,name, andpricefrom the Products subgraphreviewsfrom the Reviews subgraph
All fields appear on a single unified Product type in the composite schema.
Add Query Resolvers
Create ReviewQueries.cs:
namespace Reviews;
[QueryType]public static partial class ReviewQueries{ [Lookup] public static Review? GetReviewById(int id) => ReviewRepository.GetById(id);
public static List<Review> GetReviews() => ReviewRepository.GetAll();}
And create ProductQueries.cs. This provides the internal lookup that lets the gateway resolve Product references within the Reviews subgraph:
namespace Reviews;
[QueryType]public static partial class ProductQueries{ [Lookup, Internal] public static Product? GetProductById(int id) => new(id);}
Two attributes to notice:
[Lookup]makes this a lookup resolver for theProductentity. The gateway calls this when it needs to resolve a Product reference.[Internal]hides this field from the composite schema. Clients cannot callproductByIdon the Reviews subgraph directly. It exists only for the gateway's internal use during query planning.
Why is the internal lookup needed? When a client queries review.product.reviews, the gateway needs a way to enter the Reviews subgraph's Product type so it can resolve the reviews field. The internal lookup provides this entry point. Given a product ID (which the gateway already knows from another subgraph), it constructs a Product stub that the reviews field can then resolve against.
Notice that this lookup returns Product? (nullable), even though it is internal. Lookups should be nullable so unresolved keys can return null and avoid cascading failures across subgraphs. In this sample, the resolver still constructs a stub with new(id) because the key is already known.
Configure the Server
Set Program.cs to:
var builder = WebApplication.CreateBuilder(args);
builder .AddGraphQL("Reviews") .AddTypes();
var app = builder.Build();
app.MapGraphQL();app.RunWithGraphQLCommands(args);
This follows the same pattern as the Products subgraph, but sets the subgraph name to Reviews.
Add the ObjectType Extension
There is one more piece needed. The Review type currently exposes a raw ProductId. To expose review.product instead, add a type extension for Review. Create ReviewNode.cs:
using HotChocolate.Types;
namespace Reviews;
[ObjectType<Review>]public static partial class ReviewNode{ [BindMember(nameof(Review.ProductId))] public static Product GetProduct([Parent] Review review) => new(review.ProductId);}
[ObjectType<Review>]tells Hot Chocolate that this class extends theReviewtype.[BindMember(nameof(Review.ProductId))]replaces the rawProductIdinteger onReviewwith a resolvedProductobject. In the exported schema, clients seereview.product(returning a fullProduct) instead ofreview.productId(returning a raw integer).[Parent]tells Hot Chocolate to inject the parent object (theReview) into the resolver. This is howGetProduct()accesses theProductIdfrom the review it belongs to.
This transformation happens in the GraphQL schema, not your C# classes. Your Review class still has a ProductId field internally, but in the exported schema that field is replaced with product: Product. When a client queries review.product, Hot Chocolate calls GetProduct(), reads the ProductId from the parent Review, and returns a Product stub with just that ID. The gateway then uses the Product lookup to fetch the full product data from whichever subgraph owns it.
Test the Subgraph
Run the Reviews subgraph:
cd Reviewsdotnet run
Open http://localhost:5002/graphql/ and try:
query { reviews { id body stars }}
You should see:
{ "data": { "reviews": [ { "id": 1, "body": "Sturdy and well-built.", "stars": 5 }, { "id": 2, "body": "A bit wobbly.", "stars": 3 }, { "id": 3, "body": "Very comfortable!", "stars": 5 }, { "id": 4, "body": "Good value for the price.", "stars": 4 } ] }}
Now try a query that exercises the entity stub and [BindMember]:
query { reviews { id body product { id reviews { body } } }}
You should see each review with its product reference, and each product with its reviews. Notice that product.name and product.price are not available here. Those fields live in the Products subgraph and will only appear after composition in the gateway. Within the Reviews subgraph alone, Product only has the fields the Reviews subgraph contributes: id and reviews.
Stop the server with Ctrl+C.
Export the Schema
Export the Reviews subgraph's source schema. From the fusion-getting-started directory:
dotnet run --project ./Reviews -- schema export
This generates two files in the Reviews project directory:
schema.graphqls: The Reviews subgraph's source schema, describing its types and fields.schema-settings.json: A companion file that tells Fusion the subgraph's name and runtime URL and other subgraph options.
Because Program.cs uses AddGraphQL("Reviews"), Reviews/schema-settings.json already contains "name": "Reviews". The generated transport URL still defaults to http://localhost:5000/graphql, so update it to match port 5002:
{ "name": "Reviews", "transports": { "http": { "url": "http://localhost:5002/graphql" } }}
The name field identifies this subgraph within the composite schema and must be unique. The url is where the gateway sends requests to this subgraph at runtime.
What You Built
Your Reviews subgraph now:
- Exposes a
reviewsquery and areviewByIdlookup - Adds a
reviewsfield to theProducttype using an entity stub, without duplicating any Product data - Replaces the raw
productIdon reviews with a resolvedProductreference via[BindMember] - Provides an internal
productByIdlookup that the gateway uses for cross-subgraph resolution - Has an exported schema and settings file ready for composition
You now have two independent subgraphs that contribute to one shared API. In the next section, you will compose them into a single composite schema.
Compose the Schemas with Nitro CLI
You now have two subgraphs, each with an exported schema and a settings file. The next step is composition: merging these source schemas into a single composite schema that the gateway will serve to clients.
Composition is handled by the Nitro CLI. It reads each subgraph's .graphqls schema file and its companion -settings.json file, validates that the schemas are compatible, and produces a Fusion archive (.far file) that contains everything the gateway needs: the composite schema, the execution schema with routing metadata, and the transport configuration for each subgraph.
Verify Your File Structure
Before running composition, make sure your project looks like this:
fusion-getting-started/├── Products/│ ├── Product.cs│ ├── ProductQueries.cs│ ├── ProductRepository.cs│ ├── Program.cs│ ├── Products.csproj│ ├── schema.graphqls <-- exported schema│ └── schema-settings.json <-- subgraph settings└── Reviews/ ├── Review.cs ├── ReviewRepository.cs ├── ReviewQueries.cs ├── ProductQueries.cs ├── Product.cs ├── ReviewNode.cs ├── Program.cs ├── Reviews.csproj ├── schema.graphqls <-- exported schema └── schema-settings.json <-- subgraph settings
Each subgraph directory has a schema.graphqls and a schema-settings.json. The Nitro CLI matches these files by their shared prefix (schema).
Run Composition
From the fusion-getting-started directory, run:
mkdir Gatewaynitro fusion compose -f Products/schema.graphqls -f Reviews/schema.graphqls -a Gateway/gateway.far
If composition succeeds, you will see output similar to:
Validating source schemas...Merging schemas...Fusion archive created: gateway.far
The exact output may vary by Nitro CLI version. Confirm that Gateway/gateway.far was created. This file contains the composed gateway configuration, and the gateway loads it directly.
What Happens During Composition
The Nitro CLI performs four steps:
- Validate source schemas: check GraphQL validity and Fusion metadata.
- Merge source schemas: combine matching types and enforce field ownership rules.
- Check satisfiability: verify that cross-subgraph selections can actually be fulfilled with the available keys and lookups.
- Produce output: create the composite schema plus routing metadata for the gateway.
Run the Fusion Gateway
The gateway is the service that clients connect to. It loads the composed configuration from the .far file, exposes the composite schema, and routes queries to the appropriate subgraphs at runtime.
Create the Gateway Project
From the fusion-getting-started directory:
cd Gatewaydotnet new graphql-gatewaycd ..
The graphql-gateway template already includes the HotChocolate.Fusion.AspNetCore package and a working gateway Program.cs.
Your Gateway/Gateway.csproj should look like this:
<Project Sdk="Microsoft.NET.Sdk.Web">
<PropertyGroup> <TargetFramework>net10.0</TargetFramework> <Nullable>enable</Nullable> <ImplicitUsings>enable</ImplicitUsings> </PropertyGroup>
<ItemGroup> <PackageReference Include="HotChocolate.Fusion.AspNetCore" Version="16.0.0-p.11.36" /> </ItemGroup>
</Project>
Configure the Port
Edit Gateway/Properties/launchSettings.json and set launchUrl and applicationUrl under the http profile to:
"launchUrl": "http://localhost:5000/graphql","applicationUrl": "http://localhost:5000"
The gateway runs on port 5000. The subgraphs run on ports 5001 (Products) and 5002 (Reviews).
Verify the Fusion Archive
The composition step already wrote gateway.far into the Gateway directory (-f Gateway/gateway.far). Verify that the file exists before continuing:
ls Gateway/gateway.far
Configure the Gateway
The template generates Gateway/Program.cs. For this tutorial, enable operation-plan telemetry so Nitro can show execution metrics in the Operation Plan view:
var builder = WebApplication.CreateBuilder(args);
builder.Services .AddHttpClient("fusion");
builder .AddGraphQLGateway() .AddFileSystemConfiguration("./gateway.far") .ModifyRequestOptions(o => o.CollectOperationPlanTelemetry = true);
var app = builder.Build();
app.MapGraphQL();app.Run();
Three things to notice:
AddHttpClient("fusion")registers a named HTTP client called"fusion". The gateway uses this client to send requests to the subgraphs. The name"fusion"is the default HTTP client name that Fusion uses when no explicitclientNameis specified in the subgraph'sschema-settings.json.AddGraphQLGateway()registers the Fusion gateway services. This is what makes this project a gateway rather than a regular GraphQL server.AddFileSystemConfiguration("./gateway.far")tells the gateway to load its composed configuration from a local file. In production, you would typically use.AddNitro()to download the configuration from the Nitro cloud, but for local development the file system approach is simpler.ModifyRequestOptions(o => o.CollectOperationPlanTelemetry = true)enables operation-plan telemetry. This is off by default.
Start Everything
You need all three services running at the same time: both subgraphs and the gateway. Open three terminal windows and start the subgraphs first.
Important: Start the Products and Reviews subgraphs before the gateway. The gateway connects to each subgraph on startup and may log errors if they are not reachable.
Terminal 1: Products subgraph
cd fusion-getting-started/Productsdotnet run
Terminal 2: Reviews subgraph
cd fusion-getting-started/Reviewsdotnet run
Terminal 3: Gateway
cd fusion-getting-started/Gatewaydotnet run
Wait for all three services to start. You should see output like this in each terminal:
info: Microsoft.Hosting.Lifetime[14] Now listening on: http://localhost:5001info: Microsoft.Hosting.Lifetime[0] Application started. Press Ctrl+C to shut down.
The port number will differ for each service (5001, 5002, and 5000). If you see errors like "Address already in use," another process is using that port. Either stop it or choose a different port in launchSettings.json.
Verify the Gateway
Open your browser to http://localhost:5000/graphql/ to access the Nitro GraphQL IDE on the gateway. Try a simple query to verify the gateway is working:
query { products { id name price }}
You should see the same product data as when you queried the Products subgraph directly. The difference is that this query went through the gateway, which routed it to the Products subgraph behind the scenes. If you look at the terminal running the Products subgraph (Terminal 1), you should see a log entry showing it received and processed the request. This confirms the gateway successfully routed the query.
What You Built
Your gateway now:
- Loads the composed configuration from the
gateway.farfile - Exposes the unified composite schema on port 5000
- Routes queries to the Products and Reviews subgraphs as needed
- Acts as the single entry point for clients, so they never talk to the subgraphs directly
In the next section, you will run queries that demonstrate the gateway coordinating data across both subgraphs in a single request.
Query Across Subgraphs
This is the moment everything comes together. With all three services running (Products on 5001, Reviews on 5002, Gateway on 5000), you can now run a single query that fetches data from both subgraphs.
The Cross-Subgraph Query
Open Nitro at http://localhost:5000/graphql/ and run this query:
query { products { id name price reviews { body stars } }}
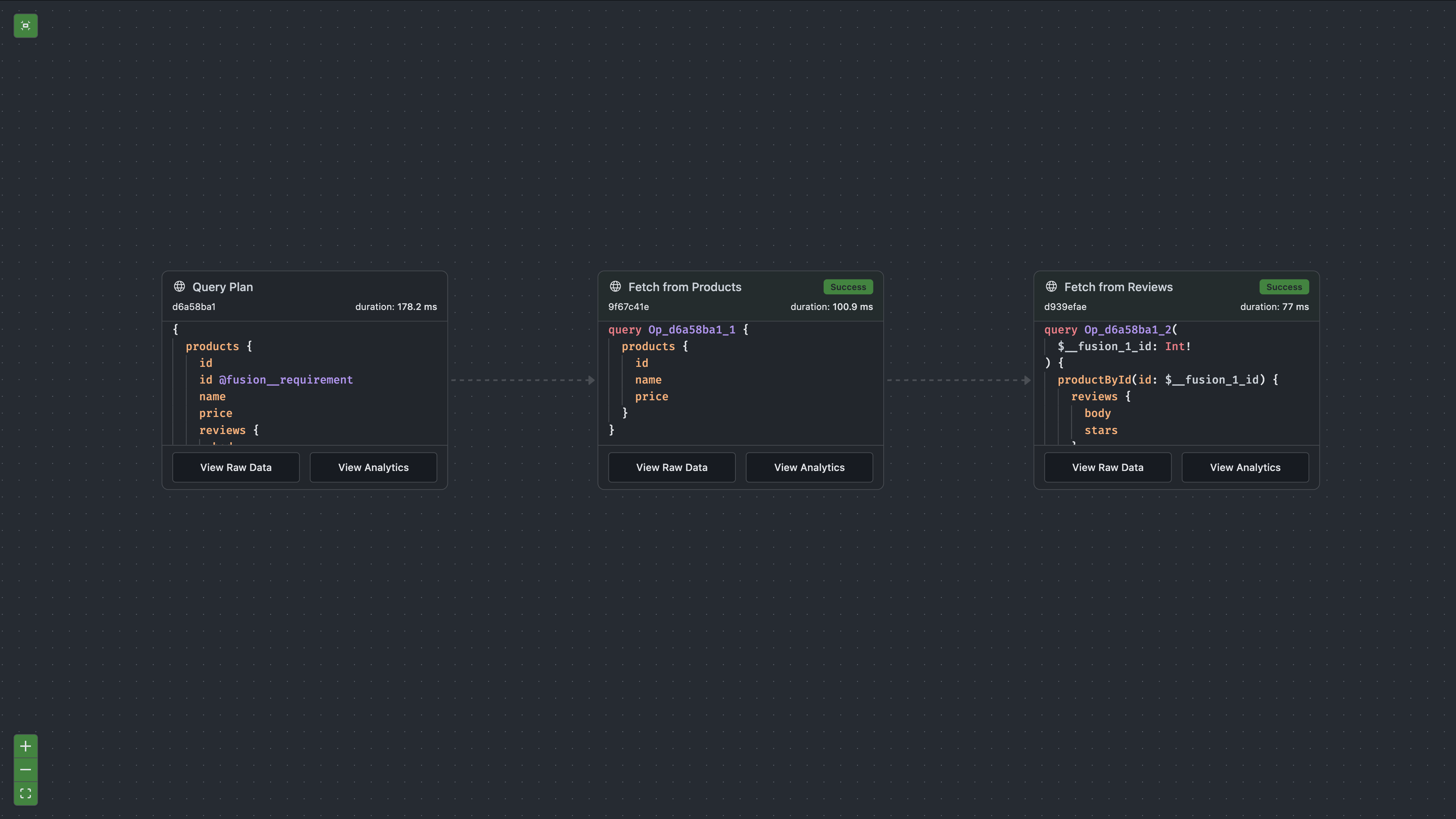
Example in Nitro:

You should see:
{ "data": { "products": [ { "id": 1, "name": "Table", "price": 899.99, "reviews": [ { "body": "Sturdy and well-built.", "stars": 5 }, { "body": "A bit wobbly.", "stars": 3 } ] }, { "id": 2, "name": "Couch", "price": 1299.5, "reviews": [{ "body": "Very comfortable!", "stars": 5 }] }, { "id": 3, "name": "Chair", "price": 54, "reviews": [{ "body": "Good value for the price.", "stars": 4 }] } ] }}
Look at what happened: name and price came from the Products subgraph, while reviews came from the Reviews subgraph. The client sent one query to one endpoint, and the gateway coordinated the rest.
What the Gateway Did
Behind the scenes, the gateway executed a query plan with multiple steps:
To inspect the plan in Nitro, open the Operation Plan tab and enable it.

With CollectOperationPlanTelemetry enabled on the gateway, the plan includes telemetry such as step duration and status:

- Fetched the products from the Products subgraph. This returned
id,name, andpricefor each product. - Resolved the reviews from the Reviews subgraph. Using each product's
id, the gateway called the Reviews subgraph's internalproductByIdlookup to get aProductstub, then resolved thereviewsfield on each stub. - Combined the results into a single response that looks exactly like it came from one GraphQL server.
The client never knew that two separate services were involved. This is the core promise of Fusion: multiple subgraphs, one unified API.
Try Another Query
You can also query in the other direction: start from reviews and reach into product data.
query { reviews { body stars product { name price } }}
You should see:
{ "data": { "reviews": [ { "body": "Sturdy and well-built.", "stars": 5, "product": { "name": "Table", "price": 899.99 } }, { "body": "A bit wobbly.", "stars": 3, "product": { "name": "Table", "price": 899.99 } }, { "body": "Very comfortable!", "stars": 5, "product": { "name": "Couch", "price": 1299.5 } }, { "body": "Good value for the price.", "stars": 4, "product": { "name": "Chair", "price": 54 } } ] }}
This time, body and stars came from the Reviews subgraph, while product.name and product.price came from the Products subgraph. The gateway resolved the product references by calling the Products subgraph's productById lookup with each review's product ID.
Compare: Before and After Composition
Remember in the previous section, when you queried review.product on the Reviews subgraph directly? You could see product.id and product.reviews, but product.name and product.price were missing because those fields did not exist in the Reviews subgraph.
Now, through the gateway, product.name and product.price are available. Composition merged the Product type from both subgraphs, and the gateway resolves each field from the subgraph that owns it. This is what it means for subgraphs to contribute to one shared API.
Lookup a Single Product
You can also look up a single product by ID:
query { productById(id: 1) { name price reviews { body stars } }}
This uses the productById lookup from the Products subgraph, the public one that appears in the composite schema. The gateway then fetches reviews from the Reviews subgraph using its internal lookup. Public lookups serve as both client-facing query fields and gateway entity resolution entry points, while internal lookups are only used by the gateway behind the scenes.
What You Accomplished
You proved that Fusion works:
- Clients send queries to one endpoint (the gateway)
- The gateway routes parts of each query to the appropriate subgraphs
- Multiple subgraphs contribute fields to the same types (
Product,Review) - Cross-subgraph entity resolution happens automatically through lookups
- The result is a unified API that feels like one service
The Products and Reviews subgraphs are completely independent. They do not import each other's code, do not call each other directly, and can be deployed and scaled separately. Yet clients can query across both as if they were one unified schema.
Sharing Fields Across Subgraphs
In the tutorial so far, the Products and Reviews subgraphs each contribute different fields to the Product type. Products owns name and price, while Reviews owns reviews. There is no overlap, so composition works without any special annotations.
But what happens when two subgraphs need to define the same field on the same type? By default, Fusion treats this as an error. If two subgraphs both define Product.name, composition fails because Fusion does not know which subgraph should be authoritative.
The [Shareable] attribute solves this. When you mark a field as shareable in both subgraphs, you are telling Fusion: "these definitions are intentional and return the same data. Use whichever is most efficient."
When You Need It
A common scenario: your Reviews subgraph needs to display the product name alongside each review. You could always fetch the name from the Products subgraph via the gateway, but if performance matters, you might want the Reviews subgraph to cache product names locally. In that case, both subgraphs would define Product.name:
Products subgraph:
public class Product{ public int Id { get; set; }
[Shareable] public required string Name { get; set; }
public double Price { get; set; }}
Reviews subgraph (entity stub):
public sealed record Product(int Id){ [Shareable] public string Name => ProductRepository.GetProductName(Id);
public List<Review> GetReviews() => ReviewRepository.GetByProductId(Id);}
Both subgraphs define Product.name and mark it [Shareable]. Composition succeeds, and the gateway can resolve name from either subgraph depending on what else the query needs. If a query only asks for product.name and product.reviews, the gateway will fetch everything from the Reviews subgraph in a single call instead of making a separate trip to the Products subgraph.
The Rule
Without [Shareable], a non-key field must exist in exactly one subgraph. Key fields (like id) are automatically shareable, so you do not need the attribute on them. For any other field that appears in multiple subgraphs, add [Shareable] to all definitions of that field. If even one subgraph forgets to mark it, composition fails.
When Not to Use It
Do not mark a field as shareable unless the subgraphs genuinely return the same data. If two subgraphs define Product.name but one returns the display name and the other returns an internal code name, marking them shareable would give clients inconsistent results depending on which subgraph the gateway happens to call.
If the fields return different data, they should have different names (e.g., displayName vs codeName) and each lives in its own subgraph without [Shareable].
What's Next
You now have a working Fusion setup: two subgraphs contributing to one composed API, served through a single gateway. Here are some directions to explore next based on what you need:
- I want to add another subgraph to this project: Adding a Subgraph
- I want to understand entities more deeply: Entities and Lookups
- I need cross-subgraph field dependencies (
[Require]): Entities and Lookups - I need to deploy this: Deployment & CI/CD
- I need to secure this: Authentication and Authorization
- I'm coming from Apollo: Coming from Apollo Federation